Comment faire une installation
Solution
Gestionnaire d’installation :
Faites un clic droit sur l’environnement >> « Utilitaires >> Installations ».
Traces :
Les traces de l'installation sont automatiquement créées dans le fichier hasetup.log, qui se trouve sous %temp%.
Pour pouvoir ajouter des programmes dans une installation :
Le concepteur qui se connecte à l'environnement doit avoir les droit *INSTALL et *REM sur le domaine *REFERENTIEL.
Pour cela, faites un clic droit sur l’environnement >> Concepteur, puis modifiez le concepteur. Allez sous l’onglet « Domaines » et double-cliquez sur « *REFERENTIEL ».
Si vous gérez les corrections, l'installation doit être dans la correction par défaut.
Faites un clic droit sur l’environnement >> Gérer les corrections.
Dans la liste des objets détenus dans la correction par défaut, regardez si vous avez un onglet « INS ».
Dans la négative, ou s’il existe mais que l’installation n’est pas visible :
- Faites un clic droit >> Ajouter.
- A droite, dans la combo type d’objets, sélectionnez « Installation ».
- Si vous n’avez aucun objet affiché et que la zone de filtre égale « * », c'est que l’installation est détenue dans une autre correction.
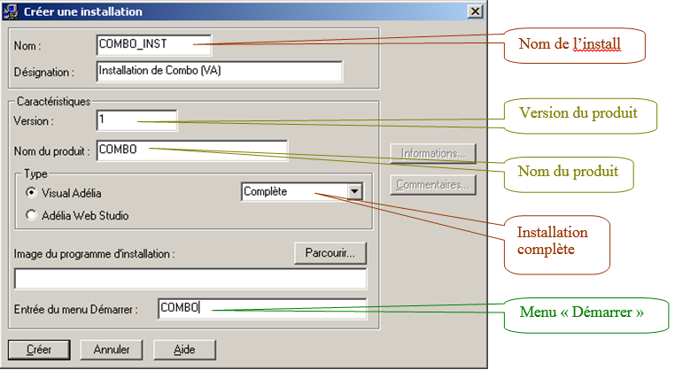
Créer une installation :
Gestionnaire d'installation.
Allez dans le menu : « Installations >> Créer ».
Saisissez : le nom et la désignation de l’installation + le nom et la version du produit (de l’application).
Cochez « Visual Adélia ».
Précisez s’il s’agit d’une installation complète ou de mise à jour (celle-ci supposant que l’installation complète ait été faite au préalable).
Éventuellement, sélectionnez l'image du programme d’installation, c'est-à-dire le fichier .BMP qui sera utilisé dans le programme d’installation.
Choisissez une entrée dans le menu « Démarrer » (le nom du dossier sera mis sous sous « Démarrer >> Programmes »).

Affecter les programmes à installer :
Depuis la liste des installations, sélectionnez l’installation voulue.
Allez dans le menu : « Installations >> Programmes ».
Faites un clic droit dans le tableau >> « Affecter ».
Sélectionnez les programmes à installer.
Le bouton « Sous liste » permet de se limiter à un ou plusieurs domaines particuliers.
Cliquez sur le bouton « Affecter ».

Seules les DLL des programmes seront inclues dans l’installation.
Si vous désirez inclure également les EXE, il faut ajouter ces programmes dans la liste des points d’entrée.
Préciser les points d’entrée de l’application :
Depuis la liste des programmes à installer, allez sous l'onglet « Points d’entrée ».
Faites un clic droit dans le tableau >> « Affecter ».
Sélectionnez les programmes dont vous voulez installer les .exe (points d’entrée).
Créer une variante :
Depuis la liste des installations, sélectionnez l’installation voulue.
Allez dans le menu : « Installations >> Variantes ».
Faites un clic droit dans le tableau >> « Créer ».
Précisez si vous voulez installer les parties cliente et.ou serveur, et si les programmes ont été générés sous Windows, Java, AS400 ou Cloud.

Produire la variante :
Faites un clic droit sur la variante >> « Produire ».
Ecran 1 : Installer d’autres fichiers que les programmes Adélia :
Exemples : images ; fichiers Excel ou Word ; fichiers textes, MWCLIENT.INI, MWSERVER.INI…
Allez sous l'onglet « Fichiers autres ».
Faites un clic droit dans le tableau >> « Ajouter fichiers » pour ajouter un ou plusieurs fichiers.
OU Faites un clic droit dans le tableau >> « Ajouter répertoire » pour ajouter tous les fichiers d’un répertoire.

Ecran 2 : Effectuer un traitement particulier à la fin de l’installation chez le client :
Exemples : lancer un .bat, un .bdb (requêtes à exécuter en BD), un .exe…
Faites un clic droit dans le tableau >> « Ajouter ».

Ecran 3 : Créer des raccourcis dans le menu Démarrer et/ou sur le bureau :
Faites un clic droit dans le tableau >> « Ajouter ».
Choisissez parmi les fichiers de l’application, ceux qui seront concernés par le raccourci.

Pour traduire les raccourcis en multilingue :
- Cochez « Multilingue ».
- Cliquez sur le bouton « Traduire ».
- Sélectionnez la langue souhaitée (langues connues du gestionnaire de traduction).
- Double-cliquez sur le raccourci (la ligne du tableau « Traductions ») pour passer en mode cellule.
- Double-cliquez sur la traduction pour passer en mode saisie.


Depuis le tableau des raccourcis, double-cliquez sur le raccourci (la ligne du tableau).
Donnez un nom au raccourci.
Précisez si le raccourci va être dans : le menu Démarrer / une icône sur le bureau / ou les deux.
Choisissez une icône pour le raccourci.

Ecran 4 : Définir l’installation :
Précisez les répertoires :
- dans lequel va être placée l’installation.
- dans lequel va être installé le produit au moment de l’installation chez le client.
Choisissez éventuellement :
- de scinder le fichier d’installation en plusieurs fichiers,
- d’avoir un auto-installable
- d’avoir une installation muette
Sélectionnez éventuellement le fichier contenant le texte de la licence du produit.
On peut aussi demander l’intégration du runtime à l’installation.
- Lors de l’installation, quand on intègre le runtime, on ne fait qu’une copie de fichiers.
- On n’installe ni le démon Middleware (mwdaemon.exe) ni le Cluster Manager (mwdispatcher.exe) dans les services ni comme raccourci. C’est à l'utilisateur de le prévoir.

Ecran 4 : Exécuter l’installation :
Cliquez sur le bouton « Produire ».
Lors de l’installation chez le client :
On double-cliquant sur l'EXE obtenu, on effectue l’installation ou la mise à jour du produit.
On crée également, dans la base de registre (32 bits), la clé : « HKEY_LOCAL_MACHINE >> SOFTWARE >> <nom du produit> », ayant comme valeurs :
- « Path » = répertoire dans lequel va être installé le produit.
- « Version » = version du produit
Droits nécessaires pour gérer une installation avec un utilisateur non administrateur :
L'utilisateur doit avoir des droits sur la base de registres.
Lors de l’enregistrement de l’application, on crée la clé : « HKEY_LOCAL_MACHINE\SOFTWARE\<NOM_APPLICATION> » et ses valeurs : « Path » et « Version ».
Si vous avez mis des raccourcis dans la variante :
- On lit la clé : « HKEY_LOCAL_MACHINE\SOFTWARE\Microsoft\Windows\CurrentVersion\Explorer\Shell Folders ».
- Pour les raccourcis bureau, on lit la valeur « Common Desktop ».
- Pour les raccourcis du menu « Démarrer », on lit la valeur « Common Programs ».
- Il faut avoir les droits en écriture sur ces répertoires.
Pour avoir le programme dans la liste des programmes dans le panneau de configuration (Ajout/suppression de programmes) :
- On crée la clé : « HKEY_LOCAL_MACHINE\SOFTWARE\Microsoft\Windows\CurrentVersion\Uninstall\<NOM APPLICATION> ».
- On crée les valeurs : « DisplayName » et « UninstallString ».
L'utilisateur doit également avoir des droits sur les répertoires :
- Droits de création de répertoire (création du répertoire d’installation, si celui-ci n’existe pas).
- Droits en écriture sur le répertoire d’installation.
Si vous avez choisi d’intégrer le runtime lors de la production de la variante :
- Utilisez le programme redistPrf.exe pour créer un fichier PrfInsRedist.ini qui contiendra un administrateur qui aura les droits nécessaires pour installer le runtime Microsoft C++ (répertoires système), installation qui a lieu durant l’installation d’une application Adélia avec runtime Adélia.
- Pour cela, suivre scrupuleusement les instructions de l’aide en ligne :
- Afficher l'aide en ligne depuis l'écran 4 de la production de la variante.
- Suivez les remarques détaillées dans le paragraphe « Intégrer le runtime / Remarque ».
Étapes lors de l'installation chez le client :
On lit la clé : « HKEY_LOCAL_MACHINE\SOFTWARE\<NOM_APPLICATION> ».
On récupère les valeurs : « Path » et « Version ».
On contacte le serveur d’installation via le Middleware.
On récupère les fichiers nécessaires à l’installation dans %temp%.
On exécute l’installation.
1ère installation (version 1) :
Créez une installation complète.

Affectez les programmes à installer.

Créez puis produisez la variante.


Fournissez au client les fichiers d'installation produits.
Chez le client, exécutez l’installation :
- On crée une clé dans la base de registres.

Créez la configuration du client, spécifique au contrôleur de version : un serveur logique + un serveur physique pointant sur le serveur d'installation + une association avec *NONE comme base de données associée.
Créez un raccourci vers le lanceur « VERCTRL » ou exécutez ce lanceur via une fenêtre de commandes DOS :

Si vous exécutez « VERCTRL » depuis une fenêtre de commandes DOS, placez-vous dans le même répertoire que les objets programme et où se trouve le MWCLIENT.INI puis, exécutez la commande.
Si vous désirez exécuter « VERCTRL » depuis un raccourci, ne créez pas de raccourci vers verctrl. Créez un .bat qui lancera la commande. Ce .bat sera placé dans le même répertoire que les objets du programme et le MWCLIENT.INI. Créez et exécutez le raccourci pointant sur ce .bat. Pensez à fournir le .bat au cours de l’installation, dans les fichiers autres, avec le MWCLIENT.INI.
Le rôle du lanceur« VERCTRL » consiste à faire un contrôle (voire une mise à jour) automatique avant d’exécuter l’application.
Le serveur d’installation correspond au poste sur lequel vont être déposés le logiciel d’installation avec les auto-installables correspondants à chacune des versions du produit.
Sur le serveur d’installation, créez dans la configuration du serveur, l'utilisateur utilisé lors de la connexion Middleware du contrôleur de version. Ne lui précisez pas de contexte.
Définissez la gestion des mises à jour :
- Allez dans Démarrer >> Programmes >> Adélia Studio >> Runtime C Visual - Web >> Gestion des mises à jour.
- Ajouter le produit à contrôler : Dans le tableau « Produits », faites un clic droit >> « Créer ».
- Renseignez le « Nom du produit ».
- Précisez la version à atteindre (dernière version du produit) dans la zone de saisie « Version courante ».

nèmes installations (version n) :
Créez une installation de mise à jour portant le même nom de produit que l’installation complète.

Créez puis produisez la variante.

Sur leserveur d'installation, modifiez la gestion des mises à jour.
- Allez dans Démarrer >> Programmes >> Adélia Studio >> Runtime C Visual - Web >> Gestion des mises à jour.
- Dans le tableau « Produits », double-cliquez sur le produit.
- Changez la version à atteindre (dernière version du produit) dans la zone de saisie « Version courante ».

- Précisez l’auto-installable à exécuter si le client est en version n-1 :
- Dans le tableau « Produits », sélectionnez le produit.
- Sur le tableau « Versions à mettre à jour », faites un clic droit >> « Créer ».

Chez le client, lors de l'exécution de l'application via la lanceur « VERCTRL », on va vérifier le niveau de version de l'application dans la base de registres.
Si le produit est en version 1, le lanceur va exécuter le programme de mise à jour afin de mettre à jour la version (COMBO_2.exe).
Et ainsi de suite jusqu’à ce que le produit soit dans la version que l’on souhaite obtenir (tableau « Produits »).
Puis, le lanceur va lancer l’exe de l'application.
Packaging :
La production de la variante produit un .war, qui réunit toutes les ressources (runtime Adélia Web) + tous les objets de l’application.
Version du JDK utilisée :
Si vous avez plusieurs versions de Java installées, Adélia prendra la plus récente pour la production de la variante.
Créer une installation :
Gestionnaire d'installation.
Allez dans le menu : « Installations >> Créer ».
En Web, ce sera toujours une installation complète.
Saisissez : le nom Adélia de l’installation, la désignation, le niveau de version de l’installation, le nom du produit.
Cochez « Adélia Web Studio ».
Éventuellement, sélectionnez l'image du programme d’installation, c'est-à-dire le fichier .BMP qui sera utilisé dans le programme d’installation.

Affecter les programmes à installer :
Depuis la liste des installations, sélectionnez l’installation voulue.
Allez dans le menu : « Installations >> Programmes ».
Faites un clic droit dans le tableau >> « Affecter ».
Sélectionnez les programmes à installer.
Le bouton « Sous liste » permet de se limiter à un ou plusieurs domaines particuliers.
Cliquez sur le bouton « Affecter ».

Préciser les points d’entrée de l’application :
Depuis la liste des programmes à installer, allez sous l'onglet « Points d’entrée ».
Faites un clic droit dans le tableau >> « Affecter ».
Sélectionnez les programmes qui seront accessibles directement par l'URL (points d’entrée).

Créer une variante :
Depuis la liste des installations, sélectionnez l’installation voulue.
Allez dans le menu : « Installations >> Variantes ».
Faites un clic droit dans le tableau >> « Créer ».
Précisez si vous voulez installer la partie cliente ou serveur.

Produire la variante :
Faites un clic droit sur la variante >> « Produire ».
Ecran 1 : Installer d’autres fichiers que les programmes Adélia :
Exemples : images ; fichiers Excel ou Word ; fichiers textes, MWCLIENT.INI, MWSERVER.INI…
Allez sous l'onglet « Fichiers autres ».
Faites un clic droit dans le tableau >> « Ajouter fichiers » pour ajouter un ou plusieurs fichiers.
OU Faites un clic droit dans le tableau >> « Ajouter répertoire » pour ajouter tous les fichiers d’un répertoire.

Ecran 2 : Définir l’installation :
Précisez le répertoire dans lequel va être placé le .WAR.
Saisissez le nom du .WAR.

Ecran 2 : Exécuter l’installation :
Cliquez sur le bouton « Produire ».
Déployer le .war (serveur d’applications Tomcat) :
- Méthode 1 :
Arrêtez Tomcat.
Placez le .WAR dans le répertoire « webapps » sous la racine de Tomcat.
Redémarrez Tomcat.
Tomcat crée alors un répertoire sous webapps du même nom que le .war.
Ce répertoire contient l’ensemble de l’application Web
- Méthode 2 (recommandée) :
Tomcat est lancé.
Allez dans Tomcat Manager.
Dans le paragraphe « Upload a WAR file to install », cliquez sur le bouton « Parcourir ».
Sélectionnez le .WAR.
Cliquez sur le bouton « Installation ».
Créer une installation :
Gestionnaire d'installation.
Allez dans le menu : « Installations >> Créer ».
Saisissez : le nom et la désignation de l’installation + le nom et la version du produit (de l’application).
Cochez « Visual Adélia ».
Précisez s’il s’agit d’une installation complète ou de mise à jour (celle-ci supposant que l’installation complète ait été faite au préalable).
Éventuellement, sélectionnez l'image du programme d’installation, c'est-à-dire le fichier .BMP qui sera utilisé dans le programme d’installation.
Choisissez une entrée dans le menu « Démarrer » (le nom du dossier sera mis sous sous « Démarrer >> Programmes »).
Affecter les programmes à installer :
Depuis la liste des installations, sélectionnez l’installation voulue.
Allez dans le menu : « Installations >> Programmes ».
Faites un clic droit dans le tableau >> « Affecter ».
Sélectionnez les programmes à installer.
Le bouton « Sous liste » permet de se limiter à un ou plusieurs domaines particuliers.
Cliquez sur le bouton « Affecter ».

Préciser les points d’entrée de l’application :
Depuis la liste des programmes à installer, allez sous l'onglet « Points d’entrée ».
Faites un clic droit dans le tableau >> « Affecter ».
Sélectionnez les programmes dont vous voulez installer les points d’entrée.

Créer une variante :
Depuis la liste des installations, sélectionnez l’installation voulue.
Allez dans le menu : « Installations >> Variantes ».
Faites un clic droit dans le tableau >> « Créer ».
Cochez « CLOUD » comme « Type de variante ».
Produire la variante :
Faites un clic droit sur la variante >> « Produire ».
Ecran 1 : Installer d’autres fichiers que les programmes Adélia :
Exemples : images ; fichiers Excel ou Word ; fichiers textes, MWCLIENT.INI, MWSERVER.INI…
Allez sous l'onglet « Fichiers autres ».
Faites un clic droit dans le tableau >> « Ajouter fichiers » pour ajouter un ou plusieurs fichiers.
OU Faites un clic droit dans le tableau >> « Ajouter répertoire » pour ajouter tous les fichiers d’un répertoire.

Ecran 2 : Définir l’installation :
Précisez le répertoire dans lequel va être placé le .WAR.
Saisissez le nom du .WAR.
Éventuellement, cochez « Intégrer les programmes dans un fichier JAR ».
Ecran 2 : Exécuter l’installation :
Cliquez sur le bouton « Produire ».
Créer une variante :
Depuis la liste des installations, sélectionnez l’installation voulue.
Allez dans le menu : « Installations >> Variantes ».
Faites un clic droit dans le tableau >> « Créer ».
Cochez « AS/400 » comme « Type de variante ».

Produire la variante :
Faites un clic droit sur la variante >> « Produire ».
Ecran 1 : Installer d’autres fichiers que les programmes Adélia :
Exemples : scripts BD, objets 400
Allez sous l'onglet « Fichiers autres ».

Faites un clic droit dans le tableau >> « Ajouter fichiers » pour ajouter un ou plusieurs scripts BD (.DAT ou .GEN).
OU Faites un clic droit dans le tableau >> « Ajouter objets AS/400 » pour ajouter un ou plusieurs objets 400.

- Saisissez la bibliothèque, le type d’objet et le nom de l’objet.
- Vous pouvez aussi laisser « *ALL » ou préciser un filtre.
- Le bouton « Ajouter » permet d’ajouter à la liste l’objet précisé.
- Le bouton « Charger » : permet de rechercher sur le 400 les objets correspondants aux informations saisies. La recherche est effectuée sur le 400 défini dans les attributs de l’environnement / du domaine, sous l’onglet « AS/400 / Serveur ».
- Sélectionnez les objets voulus.
- Faites un clic droit sur un objet sélectionné >> « Récupérer ».
Ecran 2 : Effectuer un traitement particulier à la fin de l’installation sur le 400 client :
Exemples : exécuter un programme, un .bdb (requêtes à exécuter en BD)

Faites un clic droit dans le tableau >> « Ajouter script BD ».
OU Faites un clic droit dans le tableau >> « Ajouter programme ».

- Saisissez la bibliothèque et le nom du programme.
- Vous pouvez aussi laisser « *ALL » ou préciser un filtre.
- Le bouton « Charger » permet de rechercher sur le 400 les programmes correspondants aux informations saisies. La recherche est effectuée sur le 400 défini dans les attributs de l’environnement / du domaine, sous l’onglet « AS/400 / Serveur ».
- Sélectionnez les programmes voulus.
- Faites un clic droit sur un programme sélectionné >> « Récupérer ».
Ecran 3 : Définir l’installation :
Précisez le répertoire dans lequel vont être placés les fichiers d’installation.
Précisez la bibliothèque dans laquelle va être placé le SAVF.
Éventuellement, sélectionnez l’édition cible pour la commande SAVOBJ.
Éventuellement, cochez « Admettre différences d’objets » pour la commande RSTOBJ.

Ecran 3 : Exécuter l’installation :
Cliquez sur le bouton « Produire ».
Lors de la production de la variante, Adélia copie les parties serveur AS400 des programmes dans la bibliothèque QTEMP, sauvegarde la totalité des objets de cette bibliothèque dans un fichier de sauvegarde (SAVF) via la commande SAVOBJ. Le fichier de sauvegarde est transféré par ftp vers le poste micro et compressé dans le fichier .CAB. La bibliothèque temporaire et le fichier de sauvegarde sont ensuite supprimés sur l’AS400.
Pour la connexion à l’AS/400, Adélia récupère les informations Middleware définies dans les attributs de l’environnement / du domaine, sous l’onglet « AS/400 / Serveur ».
Installation de la partie serveur 400 chez le client :
Mettez à disposition du client les fichiers générés par la production de la variante (instal400.exe, Setup.inf, .as400 et .CAB).
Chez le client, double-cliquez sur instal400.exe.
Précisez les informations de connexion au 400. Il faut utiliser un profil qui ait HA2SLIB dans sa liste de bibliothèques + les droits spéciaux *ALLOBJ et les droits nécessaires pour restaurer des objets.

Cliquez sur le bouton « Suivant ».

Articles connexes
Les articles connexes apparaissent ici en fonction des étiquettes que vous avez sélectionnées. Cliquez pour modifier la macro et ajouter ou modifier des étiquettes.